TCC/Qualidade do Pensamento
Como se sentir mais capaz de elaborar o TCC
Você pode estar enganado sobre sua própria capacidade
Você pode estar se perguntando se tem capacidade suficiente para dar conta do TCC ou estar em dúvida, e aí pode sentir preocupação, medo, angústia, talvez outras emoções, que não exatamente contribuem para melhorar o quadro.
Este artigo primeiro mostra que essa pergunta de fato não tem qualidade, e mostra como fazer essa avaliação com mais precisão e objetividade.
Entre com a humildade ligada!
O famigerado ‘não consigo’
Belo domingo de sol, estava no parque aquático infantil do clube com meu energizado netinho com então 2 anos e 8 meses. Ali há uma piscina rasa com um dispositivo de baldes altos inclinados que vão recebendo água e a entornam quando cheios.

Em certo momento, vi meu neto sentado na beirada da piscina, aparentemente descansando. Eu tinha duas bolinhas de frescobol, parte fundamental do kit-criança, e aproveitei a pausa para tentar acertar um dos baldes.
Precisei de várias tentativas para acertar a primeira vez e, em geral, minha média de acertos era proporcionalmente baixa, talvez um sucesso em cada 5 tentativas.
Sentado na piscina ali perto estava um garoto de uns 7 anos, me observando, com ar curioso. Perguntei a ele se queria tentar. Ele respondeu:
- Não consigo.
O que ele queria dizer com ‘não consigo’? Que não iria conseguir mesmo se tentasse?? Que nunca iria conseguir, de forma alguma??
Fiz um gesto de entregar a bolinha para ele e o incentivei:
- Tenta!
O menino se levantou e fez algumas tentativas, até que acertou uma. Então me virei para conferir o neto, e logo o escutei comemorando mais um acerto. Sua proporção de acertos estava parecida com a minha.

Curiosamente, dois fins de semana depois, no mesmo local, uma cena muito parecida: eu com o netinho, tentando acertar a bolinha em um balde, uma menina de uns 10 anos nos observando. Ela já estava rondando a gente há algum tempo, me pareceu ser uma criança-que-gosta-de-criança.
Ofereci a bolinha para ela tentar. Ela tentou uma vez, errou e parou, dizendo:
- Não consigo, sou muito ruim.
Igualmente a incentivei e ela passou a tentar, eventualmente também acertando.
Uma diferença nesse caso foi que ela usava uma técnica com a mão acima da cabeça; para um alvo próximo e alto, me parece que começar os movimentos com a mão embaixo e à frente é melhor. Sugeri isso a ela, ela experimentou um pouco e logo voltou à técnica anterior, e não insisti.

Mas aquela história de ‘não consigo’ bloqueando qualquer iniciativa estava me incomodando. Quantas crianças estariam inibindo sua iniciativa e seu desenvolvimento por alguma coisa completamente sem qualidade em seu pensamento?
Esse problema parece ser mais geral. No início de um filme da franquia Jornada nas Estrelas, um garoto, futuro capitão Kirk, está em uma praia com o pai, tentando pilotar um aeromodelo de nave espacial.

O brinquedo voa por algum tempo e cai. O menino então exclama:
- I can’t!
Nesse caso foi um pouco pior, porque o menino conseguiu controlar o aparelho durante algum tempo antes de cair. O que ele conseguiu não conta?? Se ele continuasse treinando não iria melhorar??
Avaliações de capacidade
O que as crianças fizeram foi avaliar sua capacidade para fazer algo. Isso é normal e desejável; muitas consequências enjoadas podem resultar de tentarmos fazer algo para o qual nossa capacidade não seja suficiente. E qualquer coisa nova para fazer deve ensejar uma avaliação de capacidade.
Mas a avaliação de capacidade das crianças realmente deixou muito a desejar; prova disso é que com as primeiras tentativas já resultaram em um nível de acertos parecido com o de um adulto também iniciante. Em outras palavras, eles conseguiriam, mas avaliaram que não conseguiriam. E aí sequer se dispuseram a tentar.
O ponto essencial é que uma avaliação de capacidade terá mais ou menos qualidade. E questões de qualidade em avaliações de capacidade são mais que importantes, são críticas, porque terão implicações muito sérias no futuro da pessoa.
Uma avaliação de capacidade tem mais ou menos qualidade.
As coisas que aprendemos quando crianças, quando não amadurecidas, nos acompanham até que algo seja feito a respeito; as pessoas não amadurecem magicamente só porque aumentam de tamanho! Ter experiências certamente pode ajudar, mas somente se algo for feito com e a partir delas, e aproveitar experiências também não me parece ser algo feito em seu pleno potencial.
E essas coisas da infância tipicamente ficam inconscientes – não sabemos que estão lá – e vão ficar assim até que a pessoa tenha consciência e intervenha.
Imaturidades inconscientes não melhoram só porque alguém aumenta de tamanho!
Avaliações que você costuma fazer
Quando tem um peso para pegar, você faz uma primeira avaliação se consegue levantá-lo. Antes de executar uma tarefa nova para você, também irá avaliar sua capacidade.
Você certamente já disse não muitas vezes, talvez explicando por quê. Por exemplo, alguém fez uma convite para você e você respondeu:
- Não vou poder, tenho um compromisso.
- Não, não vai ser legal.
- Não, não vou gostar.

Cada uma dessas respostas inclui uma objeção. Objeção, junto com a capacidade para fazer algo, é um dos possíveis tipos de resultados produzidos por uma avaliação.
Quando você define que algo é prioridade, é porque também fez uma avaliação, no caso de importância relativa, o algo é mais importante do que as outras coisas.
E certamente já tirou conclusões a respeito de algo ser certo ou errado, justo ou injusto, caro ou barato, possível ou impossível. Também já concluiu sobre o nível de qualidade de um produto ou serviço.
Todas essas são avaliações. Quando afirmo que nós fazemos avaliações todo o tempo, não é força de expressão.
Você faz avaliações todo o tempo.
Se ainda não se convenceu, mais um exemplo, e definitivo: umas das avaliações mais importantes que fazemos é se fazer algo é seguro. Por exemplo:
- Atravessar a rua
- Pegar um bebê no colo
- Andar de carro, de avião, de bicicleta, de elevador
- Deixar aparelhos ligados em tempestades
- Abrir uma panela de pressão quente
- Caminhar em chão molhado
- Deixar uma criança brincar sozinha em um parquinho
Avaliar a segurança é tão importante que geralmente é primeira prioridade nas empresas, por exemplo nas de foguetes e veículos.
Um possível desdobramento de uma avaliação de segurança é o medo: alguém com medo de avião, por exemplo, avalia que não é seguro e então sente medo.

O que acontece a partir daí depende da pessoa; alguns vão evitar o que temem, outros vão agir apesar do medo, outros ainda podem usar o medo para tomar precauções. Outro possível enfoque é lógico: saber que o avião é o segundo meio de transporte mais seguro do mundo, atrás somente do elevador, pode contribuir,
E certamente você tomou decisões com base nas avaliações; de fato, dar suporte a decisões é uma dos principais utilidades de avaliações.

E você com isso?
Você pode estar se prejudicando se estiver fazendo avaliações sem qualidade com relação à sua capacidade, tanto em geral quanto para elaborar o TCC. Como ninguém parece estar ensinando sobre avaliações, eu diria que é bem provável que isso esteja acontecendo em alguma medida.
Eu posso dizer com autoridade: o que você menos pode querer na vida é fazer avaliações sem qualidade sem ter consciência disso. Se eu estivesse elaborando uma lista de “venenos do pensamento”, essa estaria no topo!
Este artigo visa preparar você para ter consciência das avaliações de capacidade que está fazendo que podem não ter qualidade suficiente, e apresentar possibilidades para o que fazer a respeito.
Mais sobre avaliações
Algo que você faz todo o tempo, que afeta suas decisões e você não que está fazendo certamente merece um pouco de atenção. Esta seção aprofunda e contextualiza nesse tópico tão importante para todos nós.
Onde “ficam” as avaliações?
Você não vai encontrar nenhuma avaliação “aqui fora”; você não pode ver, ouvir ou sentir uma avaliação. Avaliações pertencem à dimensão da mente, ao domínio do pensamento. Isso é semelhante a muitos conceitos abstratos que usamos, como “paz”, “estrutura”, “essência”.

Se você não sabe disso ainda, é principalmente porque avaliações tipicamente são aprendidas inconscientemente e feitas subconscientemente; quem faz não precisa saber que está fazendo. Mas ter consciência dessas coisas subconscientes permite seu aprimoramento.
Algo que pode ajudá-lo a começar essa consciência é sabendo como uma avaliação feita subconscientemente chega à sua consciência.
Você já deve ter sentido a sensação de estar esquecendo alguma coisa. Talvez tenha tido também a sensação de estar sendo observado. Essas são sensações mentais, possivelmente convertidas para linguagem. Ou seja, você pode perceber apenas a sensação mental ou ouvir internamente sua “tradução” para linguagem.

Quando você escuta essa “voz interna” dizendo algo, na verdade o processamento de informações já ocorreu e você só nota o resultado em formato de linguagem.
Uma avaliação produz como resultado uma sensação mental, que também pode ou não ser convertida para linguagem. Se você escutar “não consigo” ou “consigo”, de fato o processamento subconsciente de informações já ocorreu.
Para termos consciência de algo precisamos de conhecimento. A parte básica de conhecimento que você precisa você está tendo acesso agora, e você poderá usá-la para observar melhor o que acontece e assim ir gradativamente sendo capaz de tomar mais consciência das avaliações.
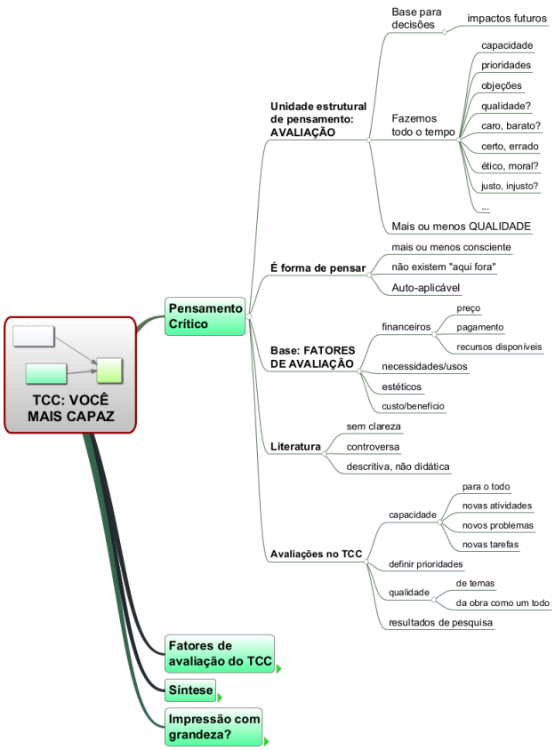
Pensamento Crítico
Avaliar é a principal unidade estrutural de pensamento de uma forma de pensar conhecida como Pensamento Crítico. Isso significa que, quando alguém usa o Pensamento Crítico, basicamente estará fazendo avaliações, com a finalidade de melhorar o que estiver sendo avaliado.
Pensamento Crítico: avaliar com o sentido de melhorar.
Eu não sou exatamente um fã desse nome, usaria Pensamento de Avaliação, que caracteriza melhor a unidade estrutural de pensamento básica; mas é assim que é conhecido e eu optei por não mudar isso aqui.
Existem outras formas de pensar, o Pensamento Crítico é apenas uma dentre um conjunto. Por exemplo, planejar requer uma forma de pensar bem diferente do Pensamento Crítico, o Pensamento de Planejamento. Quando você usa sua experiência ou entende metáforas como “bater o martelo” e “Se a vida lhe der um limão, esprema-o e faça uma limonada”, você está usando o Pensamento por Analogia. E nem precisou treinar para isso!
Pensamento Crítico em uso
Formas de pensar muitas vezes são combinadas; por exemplo, planejar é bem complementado pelo Pensamento de Riscos e pelo próprio Pensamento Crítico, devidamente adaptado para as coisas de planejamento.
Um ótimo exemplo dessa integração vem de Walt Disney.

Para construir os parques, por exemplo, ele tinha uma estratégia com 3 papéis: o Sonhador, o Realista e o Crítico. O Sonhador idealizava um parque, o Realista planejava sua construção e o Crítico avaliava a qualidade em termos do que tinha e não tinha qualidade, e então o Sonhador usava essas avaliações para aprimorar o parque.

Uma forma de pensar geralmente interfere em outra; por exemplo, avaliar interrompe um fluxo de planejamento ou de criatividade. Disney sabia disso, e tinha até mesmo salas próprias para cada papel. Os papéis não eram desempenhados por pessoas específicas, eram etapas de um fluxo de trabalho iterativo (cíclico).
Para saber mais sobre a estratégia Disney, veja por exemplo o site Possibilidades.
Outro exemplo é no meio de autores de livros, em que é muito valorizada a leitura crítica, mais focada nas ideias, algo que pessoalmente gosto muito, tanto de fazer quanto de ter.
Uma importância ainda maior
O Pensamento Crítico, além de cooperar com outras formas de pensar e ser fundamental para nossas iniciativas, planos e decisões, também serve para avaliar a sua própria qualidade, é autoaplicável.
Ou seja, quem está avaliando sem qualidade, terá dificuldades de se aprimorar nisso.
O Pensamento Crítico pode avaliar... avaliações.
Não vou aliviar nisso: uma pessoa sem muita qualidade no Pensamento Crítico está em um círculo vicioso muito sério de perpetuação de uma limitação de qualidade do pensamento.

Pensamento Crítico e o TCC
Assim como no cotidiano, você vai usar o Pensamento Crítico incontáveis vezes no período em que estiver envolvido com o TCC.
A primeira avaliação que você fez, que é de capacidade e já comentei, é logo quando fica sabendo que terá que fazê-lo.
Cada nova atividade, cada novo problema vai ensejar uma avaliação de capacidade.
Outras avaliações comuns que você vai fazer no TCC:
- Esse tema é bom?
- O quanto devo aprofundar nesse possível tema?
- Esse orientador será bom?
- Esse resultado da pesquisa é relevante?
- Vou conseguir no prazo?
Em particular, uma avaliação importante será: o documento do TCC já tem qualidade suficiente para ser entregue? Uma das funções mais importantes do orientador é auxiliar nessa avaliação, talvez mesmo fazê-lo como autoridade única.
Principal avaliação do TCC: a obra tem qualidade suficiente?
Sobre a literatura
Você vai encontrar conteúdos sobre Pensamento Crítico, mas há muitas questões de qualidade e aplicabilidade. O que comento a seguir se refere a conteúdos disponíveis publicamente.
Enciclopédias, por exemplo, além de conterem muitos conteúdos não relevantes para a aplicação do conhecimento, como os históricos, têm uma abordagem descritiva, o que torna muito mais difícil para alguém fazer essa aplicação. Em outras palavras, a parte de como usar os conteúdos não é apresentada. A Ciência a princípio parece não se importar muito se o que produz servirá para alguma coisa, e tem lá suas razões.
Para bem, avaliar a sustentação do que estou afirmando, você pode consultar por exemplo a Wikipédia e a Enciclopédia Filosófica de Stanford (em inglês). Para ser justo, a Wikipedia em inglês até tem uma seção chamada Functions que se aproxima melhor do uso do Pensamento Crítico na prática, mas em um nível de abstração ainda muito alto na minha opinião.
Também as várias fontes de conteúdo não se alinham sequer nas ideias básicas. A própria Enciclopédia Filosófica de Stanford menciona as várias definições e como há controvérsias sobre o que é Pensamento Crítico. Isso parece ocorrer mais do que seria desejável na ciência psicológica, onde não há concordância por exemplo sobre quais são as emoções.
E Pensamento Crítico não é ensinado nas escolas. Mesmo se fosse, ainda teria o aspecto didático; professores de qualidade devem ser bons tanto no conteúdo quanto em didática, e isso é apenas uma probabilidade, a meu ver pequena.
O que você vai encontrar aqui é resultado de um grande esforço para produzir algo prático, estruturalmente simples e ensinado didaticamente.
Este conteúdo de fato não se aplica somente ao TCC, a parte introdutória é geral para a sua vida, e você pode se beneficiar de um verdadeiro efeito borboleta ao investir neste conteúdo.
Vamos logo então ao que interessa.
Fatores de avaliação
Suponha que você vai comprar um celular. Você está em um processo de decisão, que irá culminar em “sim” ou “não” para um aparelho, possivelmente com um retardamento devido à não conseguir estabilizar uma das direções ou, se tiver múltiplas opções, não conseguir escolher.

Pergunto: o que você considera para tomar a decisão?
Certamente um fator decisivo é o preço; você tem que conseguir pagá-lo. Se não for à vista, também vai considerar se pode pagar em prestações. Pagando a prazo, pode ter juros; se muito altos, tenderão a inibir a compra. Esses fatores compõem o aspecto financeiro da decisão, que inclui também o custo de uso do aparelho.
Você também deve considerar as dimensões do aparelho. A memória. A resolução da tela. As câmeras. A qualidade do som. Se permite dois chips.

O que é importante para você depende também dos usos que você antecipa para o aparelho, além do básico de fazer ligações. Se você é youtuber e vai usar o aparelho para filmar, certamente vai querer melhores recursos.
Você também pode considerar a estética do aparelho. Celulares “pelados” são muito parecidos e esse aspecto é muito caracterizado pelas capas, mas eventualmente algum terá algum destaque na aparência. Ao considerar a estética, você pode estar considerando o que você acha e/ou o que outras pessoas vão achar.

A estética ilustra bem que avaliações podem ser subjetivas. Enquanto uma pessoa valoriza a aparência e troca a capa todo dia, outro simplesmente não dá a “mínima” e usa uma capa apenas pelo fator segurança.
Algo que você pode avaliar também é a relação custo/benefício. Se você avaliar que os benefícios não são proporcionais aos custos, então irá chamar um aparelho de “muito caro”, e pode desistir dele por isso.
Outro elemento relativo que você pode considerar são as vantagens e desvantagens em relação ao aparelho atual. Geralmente você vai querer ter mais e não ter menos na operação.
Para tomar essa decisão, que não é exatamente simples, você vai fazer várias avaliações e combiná-las para finalmente chegar a uma decisão. Cada item que você considera é um fator de avaliação. Sumarizando os fatores de avaliação mencionados e alguns outros, temos:
- Fatores financeiros: preço, condições de pagamento, seus recursos disponíveis
- Memória
- Recursos visuais: dimensões e resolução da tela
- Multimídia: câmera, som
- Conectividade: wi-fi, bluetooth
- Usos previstos
- Estética
- Custo/benefício
Uma avaliação de fato é uma composição de várias avaliações parciais, para formar um resultado.
Uma avaliação é uma composição de avaliações parciais de fatores.
E, apenas para mencionar, cada fator de avaliação terá um peso na decisão final. A parte financeira tem um peso de fato decisivo: se ela não for viável, inviabilizará o “sim”.
Se alguma vez você teve muita dificuldade para escolher um celular, agora sabe por quê: conforme a quantidade de fatores relevantes, essa decisão pode ser bem complexa.
Aplicação ao TCC
Espero que já tenha ficando óbvio para você que a avaliação da sua capacidade para elaborar o TCC tem fatores. E você, que não foi treinado em Pensamento Crítico, pode estar fazendo avaliações aprendidas inconscientemente e executadas subconscientemente, não considerando todos os fatores que seriam apropriados nesse caso.
Também pode estar às voltas com muitos fatores, além dos limites da sua capacidade atual de fazer avaliações.
Algo que pode dificultar a avaliação de capacidade é não ter clareza sobre os fatores da avaliação. Nesse caso, você pode experimentar sensação de confusão ou falta de clareza, e o pensamento “não gosta” de confusão, ele não funciona sem um mínimo de clareza.
O que vou fazer a seguir é apresentar fatores de avaliação da sua capacidade para elaborar o TCC. Isso vai permitir que você faça uma avaliação mais aprofundada e com mais qualidade dessa capacidade.
Fatores de avaliação do TCC
Nesta seção apresento algumas possibilidades para fatores de avaliação de capacidade para elaborar um TCC. O que busquei impor aqui é uma didática que permita a você refinar sua avaliação nesse aspecto dinamicamente, isto é, na medida em que vai lendo. Em outras palavras, você deve se sentir gradualmente mais capaz a cada vez que souber de algo que não está fazendo.
Se algum fator parecer óbvio para você, isso não significa que ele não é importante, apenas é evidência de que você está confortável em fazer avaliações considerando esse fator específico.
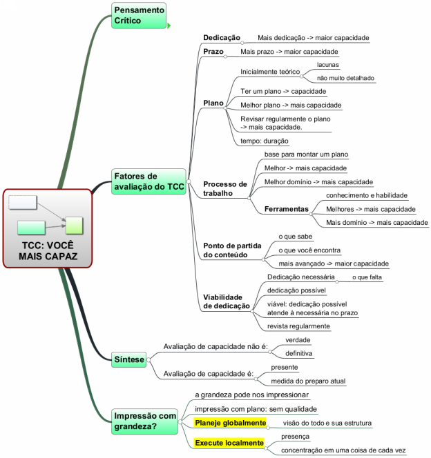
Dedicação
Einstein disse:
“Não é que eu sou inteligente, é que eu fico com os problemas por mais tempo.”
Em outras palavras, ele está afirmando que seus resultados dependeram muito mais da dedicação do que de sua capacidade.
Claro que sua capacidade contribuiu, mas ela foi formada na graduação, no doutorado, talvez pós-doutorado, na leitura e estudo de centenas de artigos. Essas coisas são só outro tipo de dedicação. Há pessoas que parecem achar que é preciso ser gênio para produzir coisas geniais, mas mesmo pessoas muito inteligentes podem precisar de anos de dedicação para fazer algo inovador.
Um exemplo bem ilustrativo disso é o de Taylor Wilson, que com 14 anos foi a 32ª pessoa a conseguir fazer a fusão nuclear.

Ele levou 4 anos para conseguir isso. Mas, em uma entrevista, ele disse que ele e o irmão fizeram teste de aptidão e seu irmão se saiu melhor do que ele.
E dedicação significa buscar, buscar persistentemente até encontrar. Claro, “combustível” é necessário; Taylor disse que os seus foram paixão e curiosidade. Eventualmente nossa energia provém da necessidade, de prevenir consequências indesejáveis. Não acho que é o ideal, mas também motiva.
Isso bate também com minha experiência: quando me dedico persistentemente, eu acabo conseguindo. Um exemplo é no desenvolvimento de software; nas milhares de horas que já investi nisso, não tenho nenhum exemplo de algo que tenha decidido fazer e não tenha conseguido. Claro, há problemas mais fáceis e mais difíceis; para alguns foram muitas horas de dedicação, eventualmente experimentando, refazendo e me recuperando de becos sem saída... Em programação certos detalhes são críticos, e pode acontecer de você achar que está terminando, descobrir um desses detalhes e ter que recomeçar.

Este artigo mesmo foi o resultado de muita dedicação, de reestruturações, muita revisão, enfim, muitas iterações ou ciclos. Eu tinha restrições de prazo, e múltiplas vezes me pareceu que não ia conseguir estabilizá-lo a tempo em um estágio de maturidade suficiente.
Mas, como disse Elon Musk, cujas inovações estão transformando nosso planeta, “se você não está fracassando, não está inovando o suficiente”.
Portanto, associar a sua capacidade de levar a cabo o TCC com sua inteligência, desculpe, mas não é a coisa mais inteligente a fazer...
Fator: dedicação
Mais dedicação -> maior sensação de capacidade.
Prazo
Imagine que numa certa manhã você seja solicitado a dar uma palestra sobre, digamos, “O Impacto da Mecânica Quântica do Estilo de Vida Moderno” (espero que você não conheça muito de Física!). A palestra é na mesma tarde e você não tem escolha, não tem como escapar.

Sua primeira reação, naturalmente, deve ser algo como “Impossível!”, acompanhada de uma ou mais emoções incômodas.
Agora considere que o prazo seja de uma semana, na qual você tem bastante tempo disponível. Soa mais possível? Na sua mente você deve conseguir esboçar um plano:
- uns 2 dias para pesquisar e estudar a base teórica
- mais uns 2 dias para pesquisar as aplicações da mecânica quântica
- 2 dias para elaborar os slides
- 1 dia para preparar a apresentação.
É, talvez seja possível.
E se fosse um mês inteiro, soa mais factível?
Eu conduzi esse experimento mental primeiro para mostrar e demonstrar que a sua avaliação de capacidade para fazer algo tem o fator prazo. Quando mais prazo, mais factível irá parecer e mais capaz você vai se sentir.
Fator: prazo
Mais prazo -> maior sensação de capacidade
Do fator prazo decorre imediatamente que avaliar a capacidade de fazer algo sem saber o prazo ou sem considerar o prazo não faz o menor sentido.
Ferramentas
Suponha que você tem um espaço de grama alta para cortar e não tem ninguém para fazer por você. Qual é a primeira coisa que faz?

Naturalmente é definir como ficará a grama depois do serviço; deixar a grama com 5 cm de altura é bem diferente de eliminar a grama do terreno. Essa definição é o resultado final do seu trabalho, é para onde você estará indo ao se dedicar. No vocabulário de planejamento, você tem um ponto de partida e uma meta.

Tendo um “como está” e um “como vai ficar”, ponto de partida e meta, então você tem as duas pontas para montar um plano.
Isso é parecido com planejar uma viagem, que tem uma origem, um destino e um itinerário que leva da origem ao destino.

O próximo passo é definir o plano, como você vai executar o serviço. Considere, só para ilustrar, que você vai fazer o serviço com as mãos; qual seria sua avaliação de capacidade para dar conta do serviço? Se fosse eu, ainda estaria pensando em como usar as mãos para cortar a grama. E se fosse com uma tesoura?

Agora suponha que você tem uma enxada; então a ação principal é capinar. A capina vai produzir resíduos, vulgarmente chamados de lixo, e então você tem que definir como vai catar o lixo, onde vai despejá-lo, e ter um ancinho e sacos vai ajudar bastante.

Você pode não gostar do que e quanto terá que fazer, mas certamente sua avaliação de capacidade para o serviço resulta em algo como “ei, assim é factível”. Bem, talvez também “aceitável”.
Se você tiver disponível um aparador de grama, a etapa da capina será bem reduzida.

E se você tiver disponível um cortador de grama? Melhora muito, tanto para aparar a grama quanto para recolher os resíduos.

Mas o seu “céu” para o serviço (um “inferno” seria usando as mãos) é mesmo ter um robô cortador de grama. Nesse caso você liga a máquina e vai fazer algo mais interessante, só precisa monitorá-la porque, bem, é uma máquina.

Fator de capacidade: ferramentas.
Melhores ferramentas -> mais capacidade.
Aplicação ao TCC
Analogamente, sua capacidade para elaborar o TCC vai depender das ferramentas que tiver à disposição. A mais fundamental é o editor de textos, mas você pode precisar de um editor de planilhas, um editor de imagens simples como o Paint do Windows ou um mais sofisticado como o Photoshop.
A referência principal são as suas necessidades: quanto mais você tiver ferramentas apropriadas para o que vai fazer e produzir, mais fácil será. E facilidade rima com capacidade!
E as ferramentas não são só para produzir; dispor de ferramentas para planejar e controlar as atividades e tarefas também pode ser decisivo para manter o controle de em que ponto estão os trabalhos e o que tem para fazer.
Domínio das ferramentas
Certa vez vi um documento do Word cujo sumário tinha sido feito manualmente. A diferença de esforço e tempo para fazê-lo automaticamente é absurda, além dos riscos de inconsistências na estrutura e na numeração de páginas.
Também já vi um texto com separação de parágrafos com quebras de linha e recuos da primeira linha de parágrafos feitos com tabs. E nem vou mencionar uma lista de uns 100 números sequenciais feita manualmente.
O conhecimentos das possibilidades das ferramentas é fundamental para a produtividade, seja no sentido de eficiência, seja no sentido de conseguir produzir mesmo. Sem isso, alguém pode passar literalmente anos fazendo manualmente algo que poderia ser feito automaticamente.
E aí tem também o fator habilidade: após saber o que é possível fazer, quanto melhor for o domínio do fluxo do fazer, maior a produtividade.
Fator: domínio das ferramentas: conhecimento e habilidade.
Domínio mínimo: conhecimento
O direcionamento que um usuário deve ter com qualquer ferramenta, particularmente de software, é procurar saber o que pode fazer com cada uma, enfim conhecer as possibilidades. Mesmo não sabendo como fazer algo, saber o que pode fazer enseja descobrir na hora de usar.

Já se nem sabemos que algo é possível, não podemos sequer desejá-lo; desconfiar de algo que não sabemos que não sabemos pode não ser lá exatamente fácil.
Um exemplo bem concreto do que alguém pode perder por desconhecimento. Como desenvolvedor do EasyMapper e usuário que não aprecia ficar dando muitos cliques e “voltas” para encontrar e fazer as coisas, eu fico de olho nas tarefas mecânicas e repetitivas, e implementei várias funcionalidades para automatizar esse tipo de tarefas.
Por exemplo, ao registrar resultados de pesquisa, eu repetia muito:
- No navegador, selecionava e colava o título
- No EasyMapper, criava um tópico colando o título.
- No navegador, selecionava e copiava o endereço da página
- No EasyMapper, inseria um hiperlink no tópico.
Implementei então o comando Colar URL, que pega um endereço da Web na área de transferência e:
- acessa a página
- pega seu título e descrição
- cria um tópico com o título
- põe o endereço como hiperlink do tópico
- põe a descrição como nota do tópico.
Tudo isso com um clique! Automatizar algo mecânico e repetitivo é uma das coisas que mais me proporciona “combustível”.
A relutância de usuários de software em consultar as ajudas é bem conhecida. Na versão 2.0 do EasyMapper, eu procurei facilitar isso, elaborando um mapa mental com as possibilidades do aplicativo, que permite o conhecimento das possibilidades rapidamente.
A imagem abaixo mostra esse mapa mental até o primeiro nível; para ver um pouco mais, acesse esta página. Ele está disponível completo na ajuda do programa.

Fator: domínio das ferramentas
Mais domínio das ferramentas -> mais capacidade.
Plano
No experimento mental de cortar a grama, foi introduzida a estrutura primária de um plano: você tem uma tarefa, esta tem uma situação atual ou ponto de partida e a meta.

Essa é a estrutura primária de uma tarefa simples. Um TCC tem mais “o que” fazer: você tem que elaborar o documento e fazer a defesa. Esta requer uma apresentação de slides. Conforme as regras da instituição, você pode ter que elaborar um artigo relacionado ao tema.
O todo do que você tem para fazer para completar o projeto é o plano do TCC. Ter um plano é que de fato permite a você completar o TCC. Pretender fazer algo sem um plano é como tentar chegar a um destino sem um itinerário: pode até funcionar, mas é pura tentativa e erro e pode levar para muito longe do destino.
Ter capacidade portanto não é suficiente para se realizar qualquer coisa; é preciso ter um plano.
Ter um plano -> capacidade.
E todo plano tem uma qualidade. Pode ser mais ou menos completo, mais ou menos detalhado, mais ou menos factível, mais ou menos viável. Quanto maior for a qualidade do plano, maior a probabilidade de ele funcionar.
Em decorrência, a sua capacidade para tocar o projeto do TCC depende primeiro de você ter um plano, e segundo da qualidade desse plano.
Melhor plano -> mais capacidade.
Evolução do plano
Pergunto: quando você pensa em fazer o TCC, qual é o plano que vem, como você entende isso? No mínimo vem você entregando o documento e fazendo a defesa.
O que mais vem? Definição do tema? Escolha do orientador, talvez de um coorientador? Talvez fazendo um pré-projeto? As normas de TCC da sua instituição já predefinem várias coisas para o seu plano.
Para um primeiro TCC, haverá muitas lacunas no plano. Por exemplo, como definir o tema? O tema define o primeiro nível de escopo, e não ter qualidade nele vai impactar tudo que vier depois. Os impactos de escopo sem qualidade são análogos aos impactos de errar na planta de uma casa; aumente uma janela 1 cm e obras, tempo e custos serão afetados.
Também as ferramentas são parte integrante do plano. Você tem saiba como vai elaborar o documento e a apresentação, mas no decorrer dos trabalhos pode surgir alguma outra necessidade para a qual você ainda não tem um aplicativo.
É natural e esperável portanto que um plano comece incompleto e que vá sendo atualizado com a experiência e a evolução dos trabalhos. Ou seja, um plano vai amadurecendo.
Um general antigo afirmou: “Nenhum plano resiste ao primeiro contato com o inimigo”. Em outras palavras, um plano inicial é ainda teórico, não totalmente conectado à realidade. É preciso experiência para poder atualizar, refinar, detalhar e melhorar o plano.
Assim, quanto menos você se apegar ao plano como está e quanto mais rápido atualizar o plano com base na experiência, mais capacidade terá.
Revisar regularmente o plano -> mais capacidade.
Dimensão tempo
Todo plano naturalmente deve ter uma dimensão de tempo, e é feito em duas etapas. Na primeira, e após as atividades estarem definidas, a estimativa é de duração, tipicamente em horas.
Mas as atividades devem ser inseridas na agenda das pessoas que as vão executar, quanto então é gerado um cronograma. Não vou enfatizar o cronograma aqui com relação à avaliação de capacidade; ele decorre naturalmente de haver um plano e a disponibilidade das pessoas, com alguns detalhes de sincronização para atividades que envolvem mais de uma pessoa. É suficiente você entender que plano se refere às atividades e suas durações, e cronograma se refere ao plano inserido no calendário.
Processo de trabalho
Quando você começou seu curso, havia muitas coisas novas que você tinha que fazer – tarefas - e que você ainda não sabia como fazê-las – não tinha um fluxo de trabalho pronto. Por exemplo, uma disciplina envolvia um aplicativo próprio e você teve que conhecê-lo e aprender a usá-lo para uma ou mais tarefas. Em geral, cada coisa nova requer que você descubra, adapte ou invente um fluxo de trabalho para ela.
Hoje você tem um conjunto de fluxos de trabalho para suas atividades que compõem o seu processo de trabalho para fazer o curso com fluência e qualidade. Em síntese, você está estruturado para fazer o curso. Sua estrutura pode envolver vários tipos de elementos:
- Computador
- Aplicativos
- Métodos e técnicas de estudo
- Ferramentas e instrumentos
- Talvez até o celular
O que permite a alguém trabalhar sem improvisos é ter um bom processo de trabalho. De fato, se eu tivesse que escolher entre ser inteligente e ter um processo de trabalho, eu escolheria o segundo; uma pessoa inteligente mas sem processo ainda terá que defini-lo, o que não costuma ser exatamente fácil. Se você já foi morar sozinho, sabe que mesmo o processo de trabalho de uma residência leva tempo para alguém sem experiência definir e aprimorar.
Um processos de trabalho pode ter mais ou menos qualidade. Certa vez, fui trabalhar em um sistema corporativo de uma grande empresa e o projeto estava há 10 anos em desenvolvimento e nada tinha sido entregue. 10 anos! Um lado bom dessa experiência foi que, em resposta às dificuldades, acabei me aprimorando na definição e otimização de processos de trabalho e metodologias.
Fator: processo de trabalho.
Ter um processo -> possível.
Melhor processo -> mais capacidade.
Um processo de trabalho é um todo “bem tramado”, em que cada parte colabora para que o todo funcione, muito como uma engrenagem de relógio, e às vezes muito sensível a detalhes. Por exemplo, um único bug em um único programa pode impedir você de terminar um produto e assim prejudicar todo o processo.
Para mim mesmo, eu uso a metáfora da “pedrinha na engrenagem do relógio”, que impede o funcionamento de toda a máquina. Descobrir uma “pedrinha” é motivo de comemoração, porque o processo está prestes a melhorar!

Na verdade, o fator processo de trabalho é uma extensão do fator ferramentas: as ferramentas não só estão diretamente ligadas ao processo, são parte integrante dele. Este artigo segue uma organização didática; no mapa mental de sumário no final, a organização é mais adequada para aplicação das ideias.
Aplicação ao TCC
Para elaborar o TCC, você irá precisar de um processo de trabalho. Ter um processo completo vai tornar possível que a dedicação flua; quanto melhor for o processo, maior será sua “velocidade”, ou seja, produtividade.
Então você vai pesquisar na internet como seria um bom processo de trabalho para o TCC e descobre que podem ser muito, muito superficiais: falam de atividades de forma muito genérica, abstrata, deixando todo o detalhamento de como fazer para o leitor.
Já vi muito isso na área de mapas mentais: “olha, para fazer um mapa mental, desenhe um tópico central e vá montando uma árvore de subtópicos”. Ora, isso é o mesmo que, para ensinar alguém a escrever, dizer para ele colocar uma palavra após a outra, formando frases e juntando-as em parágrafos.
Essas são portando mega-simplificações que podem ajudar mas ainda deixando muito para quem tenta usar esses conteúdos.
Eu venho me dedicando bastante a propor fluxos de trabalho para o TCC baseados em mapas mentais. O que já foi publicado:
Como não perder o controle das coisas do TCC
Como usar um mapa mental para organizar, planejar e controlar as coisas do TCC.
Como definir o tema do TCC sem estresse
Um método gradual e progressivo para definir o tema do TCC.
Um jeito simples e fácil de definir o escopo do TCC
Escolher um tema com uma unidade estrutural de conteúdo é o “céu” da simplificação.
Acelerando a parte mecânica e repetitiva de pesquisas
Como usar o EasyMapper como apoio à pesquisa e registro de seus resultados de forma organizada.
Tenho outros artigos em andamento, que serão publicados na medida em que alcançarem maturidade e qualidade.
Domínio do processo de trabalho
De forma análoga às ferramentas, a partir do momento em que tem um processo de trabalho, você terá um nível de domínio, um estágio de maturidade com relação a ele. Quando mais dominá-lo, maior será sua capacidade.
Cada parte do processo em que você não for fluente, isso irá atrasá-lo; cada parte que você não souber irá travar seu fluxo até que você saiba o que fazer
Fator: domínio do processo de trabalho
Melhor domínio do processo -> mais capacidade.
Ponto de partida do conteúdo
Retome o experimento mental da palestra sobre física quântica. Assuma que seu plano está considerando 30 dias, com boa probabilidade de sucesso.
Então você pesquisa e descobre um artigo exatamente sobre o mesmo tema da palestra; qual é o impacto disso no plano? Claro, a dedicação necessária será menor porque você tem um ponto de partida mais avançado.

Um processo de trabalho tem múltiplos pontos de partida, geralmente para cada atividade. Por exemplo, para a estrutura da obra, há normas sobre o que deve ter e você parte delas.
O ponto de partida mais importante é relativo ao conteúdo. Qualquer produto de informação tem a parte de conteúdo e elementos próprios, como sumário, cabeçalho, rodapé. O conteúdo é independente de produtos específicos e pode estar em vários.
O conteúdo do seu TCC, por exemplo, vai estar na obra e na defesa, com diferenças quanto à forma mas em essência o mesmo. Essa distinção é tão importante que você pode até usá-la para melhorar seu processo de trabalho, trabalhando primeiro no conteúdo e só trabalhar na obra quando ele estabilizar minimamente.
Sua sensação de capacidade então depende de onde você está partindo com relação ao conteúdo. Isso também inclui o que você sabe: quanto mais você souber, mais avançando será seu ponto de partida para o conteúdo.
Fator: ponto de partida do conteúdo.
Ponto de partida do conteúdo mais avançado -> maior sensação de capacidade
Viabilidade de dedicação
Fazer coisas na prática requer, além de que sejam factíveis, que sejam viáveis. A viabilidade do seu TCC depende de você estar minimamente estruturado, com um orientador, por exemplo. Mas e a dimensão de tempo? O projeto requer tempo de dedicação, você tem uma certa disponibilidade, como avaliar esse aspecto da viabilidade? E se a avaliação for de que não é viável, o que você pode fazer? Ter clareza sobre isso é de fato um fator crítico de sucesso.
Veja aqui algumas referências para fazer essa avaliação de viabilidade.
Dedicação necessária
Quando completar o TCC, você terá se dedicado por um certo tempo. Para planejar, você precisa estimar qual será essa dedicação, que constitui a dedicação necessária.
A dedicação necessária vai desde onde você está até o final dos trabalhos, seu sonho de consumo. Essa posição atual é relativa ao esforço. Por exemplo, no começo você está no ponto de partida. Definido o tema, por exemplo, a posição avançou e a dedicação necessária foi reduzida. Se você domina bem o tema, de fato a posição atual deu um salto.
A referência principal para a estimativa da dedicação necessária é o que falta fazer. Isso é análogo a uma viagem; para recalcular o tempo para completá-la, uma das referências é onde você está. Em outras palavras, sua posição atual vai dinamicamente sendo ajustada na medida em que você se dedica e avança no que tem para fazer.
Assim que você tiver um plano minimamente esboçado, poderá começar a estimar a dedicação necessária; 50 horas, 200 horas, 277? (Brincadeira, precisão assim em estimativas nessa ordem de grandeza é completamente irrelevante!).
A estimativa de dedicação necessária naturalmente será revista regularmente, na medida do progresso e aprofundamento.
O que existe entre as duas pontas da dedicação necessária é tão importante que vou dedicar um pouco mais de espaço para esse tópico.
Dedicação possível
Você tem uma disponibilidade para se dedicar, que constitui a dedicação possível, que é tipicamente uma média: 2 horas por dia, 8 horas por dia, 17 horas por semana?
Relações
Ter um prazo de 10 dias, estimando 80 horas de dedicação necessária e podendo se dedicar 10 horas por dia, sobra tempo.
Já se a dedicação possível for em média de apenas 2 horas diárias aí é outra coisa, até o prazo só é possível se dedicar 20 horas e ficam faltando 60.
O significado de distância aqui é figurado: se refere ao que você tem que fazer: mais dedicação, mais distante, menos trabalho, mais próximo.
Dedicações e viabilidade
Essa relação entre a dedicação possível, a dedicação necessária e o prazo constituem um fator de avaliação de viabilidade: o TCC vai parecer viável se você conseguir a dedicação necessária dentro do prazo. Se você não puder se dedicar o suficiente, terá a sensação “não vou conseguir” decorrente da avaliação “não será possível nessas condições”.
Fator: viabilidade de dedicação
Para tornar possível, você tem que mexer em alguma das variáveis. Provavelmente não será possível alterar o prazo, e você pode torcer para a estima de dedicação necessária estar errada para mais, mas o que está mais no seu controle é a sua dedicação possível.
Síntese
Talvez a mais importante contribuição que eu possa dar para sua avaliação de capacidade para o TCC seja a mais simples: essa avaliação não é uma verdade, não se refere a você, não é definitiva, é apenas uma indicação do seu nível de preparo atual para a atividade.
E esse preparo envolve o processo de trabalho e suas ferramentas, o plano, as estimativas de dedicação, os pontos de partida.
Uma avaliação de capacidade é uma medida do seu preparo atual.
Em assim sendo, a avaliação de capacidade se refere ao presente. Cada nova informação, cada inovação que melhora o processo de trabalho, cada boa referência bibliográfica encontrada, vão ensejar nova avaliação.
Caso você se impressione com a grandeza
Nós sentimos impressões, e um dos tipos de impressão é com a grandeza de algumas coisas. Por exemplo, o universo observável tem uma quantidade estimada de 200 bilhões de galáxias. Só a nossa Via Láctea deve ter 3 trilhões de planetas! Um dos cálculos estima que o universo observável tenha essa quantidade de planetas (setilhões??):
10.000.000.000.000.000.000.000.000
São tantas impressões juntas que chega a incomodar, ultrapassa todos os limites da minha imaginação.
Na medida que você tiver um plano e este for ficando maior, você pode olhar para o todo, enxergar um longo caminho no sentido do que tem para fazer, e ficar impressionado negativamente com essa visão.

Conforme seu perfil emocional, você pode mesmo se assustar em alguma intensidade. Bem, vou mostrar aqui que essa impressão é, bem, somente uma impressão.
Você já foi bebê e foi desenvolvendo coordenação motora básica. Para isso levou anos, e foi resultado de milhares de fragmentos de experiências, em que você reforçou aprendizados com sucessos e aprendeu também como não fazer com o feedback de insucessos. Um destaque dessa época é sua capacidade de se levantar após uma queda e continuar!

Também aprender a entender a linguagem falada, depois a ler e escrever levou anos, também resultado de milhares de fragmentos de experiências.
O fato é que, quando fazemos as coisas, para aprender ou para realizar, os resultados que obtemos são um efeito de muitos comportamentos simples, como passos em uma caminhada.

O TCC não será diferente: um pequeno passo para a frente de cada vez, às vezes uma queda. Um passo para trás também é previsível quando estamos fazendo algo que nos desafia.
Um ditado popular que sintetiza bem essa ideia é:
De grão em grão a galinha enche o papo.

Princípio-mor do planejamento
Um dito muito repetido, inclusive no contexto da ecologia, é “Pense globalmente, aja localmente” (atribuído à antropóloga Jane Goodall, ao biólogo Patrick Geddes e até a John Lennon). Eu considero mais preciso planeje globalmente, execute localmente; ao planejar, visualizamos o todo e sua estrutura; na hora de executar, nos concentramos na pequena coisa que estamos fazendo no momento. Esse é um princípio de planejamento, como o dividir para conquistar.
Planeje globalmente, execute localmente.
Esse princípio de fato representa os dois principais pilares do planejamento. Você planeja o TCC, por exemplo, com a visão do todo e sua estrutura; ao executar o plano, sua concentração deve partir do presente, na tarefa presente que você selecionou para se dedicar.
Executar localmente é um elemento da presença. Estar presente inclui por exemplo fazer uma coisa de cada vez.
Claro, podemos fazer mais de uma coisa de cada vez. Por exemplo, a cozinheira tem que paralelizar a preparação de coisas de fogão. Para acomodar isso, podemos refinar essa frase: “Concentre-se em uma coisa de cada vez”. O que parece impossível de fato é dar atenção a mais de uma coisa ao mesmo tempo; é como tentar assistir a dois vídeos de uma vez.
Concentre-se em uma coisa de cada vez.
Conclusão
Você pode concluir então que impressionar-se com o tamanho do que tem para fazer e sua capacidade para fazer o que deve ser feito não tem muita qualidade; o que é importante e relevante é se você tem um plano e, no prazo disponível, pode dedicar-se o suficiente para executar o plano, com uma margem de segurança para inesperados e reveses.
Impressionar-se com o tamanho das coisas para mim é um legado infantil, coisa de criança que permanece somente por ainda não ter sido trabalhada. Eu mesmo tenho um caso para comprovar isso.
Certa vez, de carro em uma estrada vicinal, cheguei em um cruzamento em T, a parte vertical do T à minha esquerda, com dois acessos em forma de V. Pegar o primeiro acesso da minha pista era contramão, e tinha uma placa. Só que a placa era umas duas vezes maior do que o normal.

Essa parte do meu cérebro que ainda se impressionava com coisas grandes, no caso maiores, produziu esta pérola:
- Nossa, aqui é contramão mesmo, hein!
Resumo técnico
Segue um resumo descritivo, não didático, da essência da parte técnica deste artigo. Você pode usá-lo para relembrar pontos e também como uma espécie de avaliação de aprendizagem: cada afirmação fluentemente entendida significa aprendizado, cada afirmação não completamente entendida conterá algum termo que precisa de ação relacionada.
A sensação de capacidade para fazer algo é resultado de uma avaliação. Avaliações são a unidade estrutural de uma forma de pensar, o Pensamento Crítico.
Uma avaliação é feita por fatores, sendo as avaliações parciais combinadas em uma avaliação-síntese. Uma avaliação terá maior ou menor precisão e qualidade conforme a qualidade das avaliações parciais e se incluir todos os fatores relevantes.
Uma avaliação é presente, isto é, se refere às informações disponíveis e aos fatores avaliados. Cada mudança em um fator enseja atualização da avaliação-síntese.
O Pensamento Crítico tem uma estrutura geral, que deve ser adaptada para aplicação adequada a contextos específicos.
O Pensamento Crítico pode ser usado para avaliar a própria qualidade de suas avaliações.
Um avaliação de capacidade para executar um plano no seu todo não tem qualidade, porque qualquer resultado é obtido a partir de muitos comportamentos simples. O princípio fundamental que rege o pensamento de planejamento é “Planeje globalmente, execute localmente”.
Uma avaliação de qualidade para fazer um TCC depende de haver um processo de trabalho e um plano, da qualidade do processo de trabalho e suas ferramentas, do domínio do processo e das ferramentas, do ponto de partida do conteúdo do TCC, da viabilidade da dedicação, da presença para executar o plano e da revisão regular do plano e do processo para aprimoramentos.
Sumário
Abaixo um mapa mental sumarizando o conteúdo deste artigo. Por questões de legibilidade, ele é mostrado em duas imagens.
Clique aqui para abrir o mapa mental em formato PDF (251 kB).
Clique aqui para baixar o original do EasyMapper (9 kB)



